| Название базовой системы (платформы): | VMware vCloud Suite |
| Разработчики: | VMware |
| Дата последнего релиза: | 2022/07/15 |
| Технологии: | Cloud Computing, Виртуализация |
Содержание |
Основные статьи:
VMware Cloud Director (ранее VMware vCloud Director) - модель доставки и потребления ИТ-сервисов в гибридных облаках.
2022
Доступность сервиса Clouder
Cервис управления облачной и приватной ИТ-инфраструктурой Clouder стал доступен для пользователей VMware vCloud Director. Теперь его могут использовать клиенты Softline Cloud и заказчики других облачных провайдеров. Об этом компания Softline сообщила 5 сентября 2022 года. Подробнее здесь.
VMware Cloud Director 10.4
Прошел ровно год с момента выпуска версии 10.3, и вот 15 июля 2022 года компания VMware объявила о выпуске следующей версии решения Cloud Director 10.4. Оно представляет собой платформу для сервис-провайдеров, предоставляющих виртуальные машины в аренду, которым нужна интегрированная платформа управления облаком.
Обновленные возможности VCD 10.4 разделены на 3 категории:
- Networking & Load Balancing
- Operational Improvements
- Core Platform
В разделе сети и балансировки нагрузки администраторы VCD получили следующие возможности:
- Средства конфигурации статических маршрутов со стороны клиента датацентра (тенанта) и определения следующего адреса (hop). Особенность данного нововведения в том, что теперь трафик виртуальных приложений vApps, использующий маршрутизируемую сеть организации, лучше контролируется администраторами, которые могут сегментировать его в целях безопасности.
- Теперь для решения NSX Advanced Load Balancer нет варианта установки Basic и Enterprise, остался только Enterprise, который развертывается по умолчанию. Сетевой администратор может урезать функции для клиентов до бывшего Basic, который теперь называется вариант Standard. Ну а максимальный вариант всей доступной функциональности называется Premium.
- Пользователи NSX Advanced Load Balancer теперь могут создавать несколько сервисов на одном Virtual IP (VIP) с разными бэкэнд-пулами и конфигурировать несколько портов на одном виртуальном сервисе.
- Поддержка IPv6 - при этом член пула может иметь также и IPv4-адрес, кроме того поддерживаются смешанные наборы IP-адресации.
Обновления в разделе операционных улучшений VCD 10.4:
- Лучшее представление синхронизации каталога между primary и subscriber, которое дает больше понимания того, что происходит в плане файловых операций.
- Также тенант с соответствующими правами может просматривать настройки IOPS для политик хранилищ, определенные на vCenter Server. Это позволяет администратору избежать переподписки по вводу-выводу, а также вычислить необходимые значения для лучшей производительности хранилищ.
- Появилась специальная сервисная учетная запись, которую тенанты могут использовать для API-токенов при разработке сценариев автоматизации. Эти учетные записи можно создавать под каждого клиента датацентра. Эти учетные записи не имеют доступа к интерфейсу консоли, но для них доступно отслеживание активности API-вызовов. Также для тенантов расширили возможности по работе с централизованным прокси.
Появилась поддержка Terraform 3.7, которая позволяет автоматизировать настройку окружения CSE (Container Service Extension) в несколько кликов, что уменьшает время развертывания и число возможных ошибок в конфигурации. Далее в своей среде тенанты могут развернуть инфраструктуру Tanzu Kubernetes Grid.Гид по российским системам PAM (Privileged Access Management)
Для Core Platform появились следующие обновления:
- Теперь шаблон виртуального приложения vApp можно развернуть в инстансы между разными организациями, которыми управляют разные серверы vCenter (понадобится только общее NFS-хранилище). То есть, не нужно экспортировать и импортировать эти объекты в OVA-формате между окружениями. Также эта фича позволяет смигрировать рабочие нагрузки между датацентрами сервис-провайдера.
- VCD 10.4 теперь лучше собирает информацию о свободном пространстве на хранилищах и его загрузке, что дает больше возможностей для более разумного и быстрого размещения виртуальных машин.
- Теперь через API можно смигрировать шаблон vApp для NSX-V (NSX for vSphere) на платформу NSX-T.
- Виртуальный модуль Cloud Director теперь имеет на борту Photon OS 3.0, которая дает больше средств обеспечения безопасности и включает в себя множество обновлений библиотек.
- Console proxy была объединена с HTTP proxy, что позволяет использовать единую консоль для HTTP-трафика и виртуальных машин. Это упрощает управление балансировщиками и сертификатами[1].
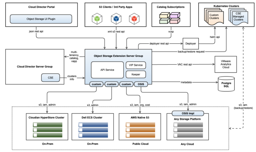
Object Storage Extension 2.1.1
16 марта 2022 года компания VMware объявила о выпуске обновления решения Object Storage Extension 2.1.1, которое уже доступно для скачивания на портале VMware Customer Connect. Это фремворк для поддержки хранилищ S3 в инфраструктуре сервис-провайдеров, которые работают на базе VMware Cloud Director.
Основные изменения в Object Storage Extension 2.1.1
Поддержка актуальных ОС
OSE 2.1.1 теперь поддерживает большой спектр дистрибутивов Linux, среди которых такие системы, как Photon OS 3+, Ubuntu 18+ и Debian 10+.
Функции Object Lock и тэгирование объектов для пользователей Dell ECS 3.6
Клиенты в облаке под управлением VMware Cloud Director могут быть отображены в сущности ECS Identity и Account Access Management (IAM) вместо того, чтобы оставаться пользователями объектов ECS. Это позволяет независимо управлять функциональностью object lock и тэгированием. Object lock - это функция предотвращения перезаписи или удаления объектов на фиксированное время, которая может быть активирована при создании бакета. А тэгирование позволяет категоризировать бакеты путем назначения тэгов отдельным объектам с использованием пары ключ-значение.
Маппинг пользователей можно получить после простого апгрейда на cloud provider portal, но это остается опциональным.
Дополнительная поддержка
В прошлом релизе VMware выпустила службы Object Storage Interoperability Services (OSIS), позволюящие интегрировать любые сторонние S3-compliant объектные хранилища с VMware Cloud Director, которые управляются через REST API. Теперь функции служб совместимости были существенно доработаны, и облачные провайдеры могут использовать OSIS stub, OSIS verifier и Common Test Suites для определения совместимости и готовности компонентов для имплементации OSIS.
Исправления ошибок
Было сделано множество небольших улучшений и исправлений ошибок, полный список которых приведен в release notes.
Для обновления инфраструктуры на Object Storage Extension 2.1.1 облачные провайдеры могут использовать страницу upgrade guide.[2]
2021
Object Storage Extension 2.1
27 сентября 2021 года стало известно о том, что компания VMware объявила о релизе следующей версии решения Object Storage Extension 2.1 (OSE). Это фремворк для поддержки хранилищ S3 в инфраструктуре сервис-провайдеров, которые работают на базе VMware Cloud Director.
Оптимизированные возможности Object Storage Extension 2.1:
1. Резервное копирование и восстановление по запросу для Kubernetes (оно же K8s B&R)
VMware Cloud Director Object Storage Extension теперь имеет встроенные возможности Kubernetes Backup & Restore (K8s B&R), которые доступны непосредственно в VMware Cloud Director. Теперь облачные провайдеры могут защищать не только виртуальные машины, но и рабочие нагрузки контейнеризованных приложений. Возможности K8s B&R построены на базе решения Velero, которое использует S3-протокол для хранения резервных копий, чтобы защитить данные на персистентных томах.
Резервное копирование изначально поддерживает инфраструктуру большого количества клиентов (multi-tenancy), которые работают с кластерами TKG, CSE-кластерами и отдельными K8s-инсталляциями под управлением Container Service Extension 3.0. Также при бэкапе используется end-to-end шифрование.
2. Доступ к облачным политикам хранения Cloudian
Политики объектных хранилищ Cloudian позволяют обеспечивать защиту и распределение хранилищ между потребителями в рамках организации. С помощью простых правил облачные провайдеры могу дать пользователям возможности создавать свои бакеты и объекты. Начиная с версии OSE 2.1, клиенты, которые используют Cloudian, могут создавать кастомные политики хранилищ непосредственно из OSE.
3. Оптимизированная синхронизация бакетов и вывод объектов
Для клиентов с несколькими площадками бакеты теперь агрегируются в рамках одного представления в консоли VMware Cloud Director. Облачные провайдеры могут наблюдать за статусом синхронизации бакетов своих клиентов. Также на глобальном уровне доступна опция синхронизации бакетов, которую могут включить администраторы сервис-провайдера, чтобы убедиться, что все мультисайтовые бакеты синхронизированы (включение этой фичи можно также поставить в планировщик).
4. AWS S3 Archived Object Restoration
Amazon S3 требует, чтобы каждый объект был ассоциирован с классом хранилищ в зависимости от варианта использования. Из доступных четырех классов пользователи и администраторы облачных провайдеров могли получать доступ к Standard и Intelligent классам. Теперь же клиенты могут получить доступ к классам Glacier и Glacier Deep (но сначала нужно включить функцию restore для объектов).
5. Управление на базе ролей (Role-based Access Control, RBAC)
Теперь можно использовать кастомные роли, чтобы назначить их пользователям клиентов для управления объектами vApps, Catalogs и Kubernetes B&R. В версии 2.1 есть встроенный список удобного выбора пользовательских прав, с помощью которого администраторы облачных провайдеров (или администраторы клиентов) могут просто ограничить возможности отдельных пользователей.
6. Оптимизация функции управления для ресурсов VMware Cloud Director - vApps, VM, Catalogs
В прошлой версии OSE администраторы имели ограниченную видимость при импорте и экспорте истории vApp. Теперь же вся история доступна в виде полного списка происходивших событий. Также в интерфейсе произошло несколько изменений - меню для создания и восстановления виртуальных приложений vApp теперь бесшовно интегрировано в консоль Cloud Director. [3]
VMware Cloud Director 10.3
20 июля 2021 года VMware объявила о доступности для загрузки VMware Cloud Director 10.3, решения для сервис-провайдеров, предоставляющих виртуальные машины в аренду, которым нужна интегрированная платформа управления облаком.
Возможности VCD 10.3:
- Поддержка Kubernetes - тут появились такие новшества, как поддержка кластеров Tanzu Kubernetes для NSX-T Data Center group networking. Теперь для отдельных сервисов можно включить внешний доступ в рамках data center group.
- Сервис-провайдеры и клиенты могут делать апгрейд кластеров Tanzu Kubernetes с использованием графического интерфейса, а также использовать vRealize Operations Tenant App для учета потребления ресурсов Kubernetes.
- Клиенты могут использовать единую точку доступа API для всех операций жизненного цикла решений Tanzu Kubernetes Grid Service, Tanzu Kubernetes Grid и непосредственно Kubernetes.
- Улучшения интерфейса по работе с режимом FIPS-compliant.
- Поддержка в API приложений vApp при их перемещении между vCenter.
- Улучшения интерфейса при работе с каталогом.
- Поддержка VMware Cloud Director Service Library для vRealize Orchestrator 8.x (для этого есть vRealize Orchestrator plug-in, который позволяет имплементировать рабочие процессы vRO для клиентов VCD).
- Улучшенные функции поиска Quick Search и Global Search в интерфейсе.
- Улучшения производительности расширения Auto Scaling.
- Поддержка vApp network services в окружении NSX-T - можно использовать NAT, фаервол и статическую маршрутизацию для сетей виртуальных приложений vApp.
- Поддержка Distributed Firewall Dynamic Group Membership в окружении NSX-T - можно создавать группы безопасности ВМ с динамическим членством, которое основано на базе различных параметров ВМ (например, шаблон имени или тэги). Для таких групп можно создавать правила фаервола, что позволяет микросегментировать сетевой трафик и эффективно защищать группы ВМ.
- Сервис-провайдеры могут создавать внешние сети на базе VLAN и оверлеев сегментов NSX-T Data Center.
- Сервис-провайдеры могут импортировать сети на базе DVPG. Администратор может импортировать распределенную портгруппу из Distributed Switch и расшарить эти сети между группами дата-центра.
- Поддержка VLAN и пулов port-group network pools для VDC на базе NSX-T Data Center.
- Поддержка создания VDC без ассоциации с NSX Data Center for vSphere, NSX-T Data Center Update port groups или внешними сетями.
- Поддержка решений Avi версий 20.1.3 и 20.1.4.
- Поддержка конфигурации DHCPv6 и SLAAC, а также назначения primary IP address шлюзу NSX-T edge gateway в интерфейсе.
- Поддержка создания и управления статическими пулами IPv6.
- Просмотр списка VDC group networks в интерфейсе.
- Улучшения назначений для Edge Cluster.
- Поддержка управления DHCP для изолированных сетей в VDC на базе NSX-T Data Center.
- Сервис-провайдеры могут менять основные настройки Avi SEG.
- Раздел Tier-0 Gateway Networking на портале Service Provider Portal.
- Аллоцированные IP-адреса DHCP видны на экране VM details.
- Можно изменять и удалять DHCP-пулы из сетей на базе NSX-T Data Center.
- Действие Reject для правил фаервола NSX-T Data Center edge gateway (также можно нотифицировать клиента о заблокированном трафике).
- Можно изменять приоритет правил NAT.
- Поддержка Reflexive NAT.
- Поддержка импортированных сетей VMware Cloud on AWS.
- Для внутренних подсетей поддерживаются службы Advertise services с механизмом route advertisement.
- Поддержка сетей /32 в качестве внешних для NSX-T Data Center.
- Поддержка Guest VLAN Tagging для сегментов сетей NSX-T Data Center.
- Доступность Alpha API - теперь администраторы могут использовать включенный по умолчанию API, который позволяет управлять кластерами Kubernetes Container Cluster, а также предоставляет возможности Legacy API Login.
2020: VMware Cloud Director 10.1
6 мая 2020 года компания VMware объявила о выходе следующей версии решения Cloud Director 10.1, предназначенного для создания интегрированной платформы для сервис-провайдеров, предоставляющих виртуальные машины в аренду. Из слова vCloud исчезла буква "v", и теперь продукт называется Cloud Director.
Обновления VMware Cloud Director 10.1:
- App Launchpad - это средство, построенное на базе решения купленной компании Bitnami. Оно позволяет сервис-провайдерам развертывать для пользователей различные приложения, в том числе кастомные, чтобы дать им единое решение для полного цикла предоставления сервиса IaaS<>SaaS.
- Container Service Extension (CSE) 2.6 - теперь у пользователей облаков появится еще больше полезных средств для развертывания приложений в контейнерах Kubernetes. Эта версия дает не только консольные инструменты, но и визуализует некоторые вещи по инфраструктуре контейнеров в интерфейсе.
- Object Storage Extension (OSE) 1.5 - за счет этого расширения пользователи получают S3-совместимый API, с помощью которого можно использовать хранилища Cloudian S3, в том числе на платформе Dell ECS EX.
- Terraform VMware Cloud Director Provider 2.8 - с помощью этого плагина облачные провайдеры могут развертывать инфраструктуру из заранее заскриптованных сценариев для виртуальных датацентров (Infrastructure-as-code).
- Tenant App 2.4 - средствами этого виртуального модуля можно потребление ресурсов клиентами облака и стоимость их обслуживания (прайсинг и биллинг). В следующей версии этого средства теперь есть более детальная поддержка сетевого стека NSX, чтобы учитывать потребление ресурсов сети клиентами и, например, чарджить их на базе предоставляемой полосы.
- NSX-T Migration Tool - это средство для переезда с платформы NSX-V. Для виртуальных машин во время миграции используется vMotion, поэтому процесс переезда возможен без простоя сервисов.
- Улучшения NSX-T - здесь появилось очень много улучшений. Теперь процесс развертывания не требует работы в нескольких экранах, появились улучшения IPSec, а также многое было сделано в плане безопасности и улучшения работы в различных топологиях сети.
- Encryption as a service - теперь сервис-провайдеры могут использовать шифрование vSphere Encryption. Для этого вам потребуется развернуть инфраструктуру key management server (KMS) на базе партнерских решений, таких как Fortanix или Dell CloudLink. [4]
2019
VMware vCloud Director 10
4 сентября 2019 года компания VMware анонсировала обновленную версию интегрированной платформы для сервис-провайдеров, предоставляющих виртуальные машины в аренду - VMware vCloud Director 10 (vCD).
Согласно заявлению разработчика, vCloud Director - это главное средство для партнеров VMware Cloud Providers, которые работают с множеством клиентов, потребляющих услуги виртуальных дата-центра из облаков в целях создания единой гибридной среды для своего предприятия.
Релиз vCD 10 сфокусирован на 3 основных аспектах:
- Улучшения механизмов для доставки виртуальных сервисов и обслуживания клиентов облака.
- Многопрофильные нагрузки. vCloud Director - это не только про виртуальные машины, он поддерживает интеграцию с такими сервисами, как PKS, чтобы обеспечить клиентам наиболее удобный способ использования [[мобильное приложение|приложений] в виртуальном дата-центре.
- Улучшения рабочих процессов в интерфейсе и их упрощение для клиентов.
Изменения и дополнения в в VMware vCloud Director 10, отмеченные разработчиком:
- Полный переход на интерфейс Clarity. vCD 10 полностью работает на базе HTML5-фреймворка Clarity, который представляет интерфейс просто и четко, в рамках общей концепции остальных продуктов VMware (vSphere, Horizon, NSX).
Интерфейс Flex еще сохранился как резервный, но он будет отсутствовать в следующей версии.
- Переработаны мастера создания новых объектов. VMware уделила большое внимание тому, как именно сервис-провайдеры создают сущности и дала пояснения к ним:
Создание пула выглядит понятнее:
В меню есть удобная справка по ресурсам как для самого vCD, так и для платформы vSphere:
- Поддержка VMware NSX-T. Релиз vCD 10 сфокусирован на создании функциональных сетевых сервисов в среде NSX-T. По данным на сентябрь 2019 года работа еще не закончена (как это было сделано с NSX-V), но движение вперед уже есть.
Creation Workflow выглядит проще и понятнее:
При добавлении oVDC можно видеть NSX-T Overlay pool:
Для NSX-T доступны следующие функции:
Создание Edge Gateways
Настройка правил Edge Firewall
Конфигурация NAT
Функции IP Allocation and Management
Также есть простое окошко назначения IP:
Настройка DNS-форвардинга
Создание и настройка OrgVDC Network
После создания она будет доступна в списке:
Для NSX-T пока недоступны следующие функции:
Через NSX-T CloudAPI можно создать IPSecVPN и многое другое:
Можно посмотреть сделанный GET-вызов в Postman:
- Улучшения средств централизованного управления.
Функции Central Point of Management (CPoM) в vCD 10 были существенно улучшены. В представленной версии можно добавить выделенный vCenter клиенту, при этом продолжая его контролировать со стороны сервис-провайдера:
vCenter может иметь только одну из ролей – IaaS (представлен для объектов pVDC и oVDC ), либо CPoM. При добавлении vCenter есть соответствующий переключатель:
Немного также изменился внешний вид консоли:
При нажатии на Dedicated vSphere Datacenters пользователь может увидеть все представленные ему серверы vCenter с инструкциями по их конфигурации:
- Настройка конфигурации прокси. Появился удобный для пользователей мастер Proxy Configuration:
В одном окне можно управлять прокси-серверами и сертификатами:
Для серверов vCenter можно видеть, каким клиентам они выделены, и какие прокси там представлены:
- Обновления vCloud Director Appliance и пути миграции. Для vCD 10 Appliance с базой PostgreSQL возможен бесшовный апгрейд с версии vCD 9.7.
Для vCD с СУБД SQL Server или External PgSQL доступны пути миграции и апгрейда.
SQL Server больше не поддерживается для vCD 10.
- Политики размещения и сайзинга. Для сервис-провайдеров и их клиентов появились 2 политики - VM Placement Policy и VM Sizing Policy.
VM Placement Policy позволяет создать группу хостов, которая объединяется на уровне pVDC по следующим критериям:
- Производительность
- Требования по ресурсам
- Лицензионные ограничения
- Назначение их клиентам провайдера.
Это позволяет сервис-провайдерам контролировать размещение машин клиентов в разрезе различных тербований.
Политика VM Sizing Policy позволяет задавать параметры выделения/ограничения ресурсов для рабочих нагрузок на уровне виртуальных машин:
Можно создать такую политику и применить ее к организации или другому доступному объекту:
Такие политики, как правило, используются с моделями дата-центров FlexVDC. Если пользователь такую политику попробует применить для другой модели, и возникнет конфликт - ему предложат сконвертировать такой дата-центр:
По умолчанию сервис-провайдер не обязан задавать эти политики, но может их применять на уровне клиентов:
Для выбранного oVDC применяем политику и назначаем ее как политику по умолчанию:
- Сертификация бэкап-экосистемы. На сентябрь 2019 года vCD 10 официально сертифицирован для работы с Cohesity, Commvault, Dell EMC, Rubrik и, конечно же, продуктами Veeam Software:
Провайдер может публиковать эти плагины через интерфейс vCD:
В разделе плагинов их можно публиковать для конкретных клиентов сервис-провайдра по запросу:
- Прочие улучшения.
Поддержка Terraform Provider 2.4:
Возможность интеграции vCloud Director и Cloudian:
Появилась нативная поддержка Pivotal Container Services:
Можно импортировать приложения Bitnami Apps в каталог vCD[5]:
VMware vCloud Director 9.7
21 мая 2019 года компания VMware объявила о дополнении решений VMware Cloud в соответствии со стратегией, направленной на создание унифицированной цифровой платформы для поддержки процесса цифровой трансформации заказчиков и партнеров компании.
Очередная версия VMware vCloud Director 9.7 позволит провайдерам облачных услуг предлагать еще более дифференцированные гибридные решения и запускать сервисы через централизованный интерфейс управления облачными средами, с улучшенными функциями масштабируемости и возможности использования расширений программной платформы. Платформа vCloud Director позволит упростить мониторинг и унифицировать управление как частными облаками, развернутыми локально на базе инфраструктуры vSphere, так и мультиоблачными средами провайдеров.
Обновленная функциональность расширений программной платформы vCloud Director позволит провайдерам облачных сервисов легко добавлять в портфель появляющиеся услуги, предлагая на своей платформе решения ведущих партнеров по экосистеме виртуализации, включая Cohesity, Dell EMC и Rubrik.
2018
VMware vCloud Director 9.5
3 сентября 2018 года компания VMware сообщила о выпуске VMware vCloud Director 9.5.
Изменения, реализованные в VMware vCloud Director 9.5:
- Более глубокая интеграция с решением VMware NSX-T. vCloud Director позволяет обеспечить безопасность в рамках нескольких площадок на канальном уровне взаимодействия Layer-2. С помощью NSX можно создавать и использовать такие функции контроля сетевого взаимодействия, как Universal Transport Zone, Universal Logical Switch, Universal Logical Router и Local Egress, что позволяет преконфигурировать соединения дата-центра без необходимости большого числа ручных операций как ранее. Сервис-провайдеры могут растягивать сеть на несколько дата-центров под управлением разных серверов vCenter и инстансов vCloud Director.
- Кроссплатформенное сетевое взаимодействие с NSX-T. Поддержка первоначального развертывания и интеграции совместно с решением NSX-T позволяет улучшить работу и предсказуемость поведения приложений, особенно с большими требованиями к ширине канала и времени отклика (NFV). NSX поддерживает возможность разместить средства управления NSX-T и NSX-V на одном сервере vCD, а также разместить изолированные логические сети L2 в сети с прямым соединением (direct connected network) под управлением логического коммутатора NSX-T. Это позволяет сервис-провайдерам развертывать виртуальные дата-центры как с помощью VMware Enhanced Networking Stack, так и без него.
- Функции интуитивного управления в интерфейсе на базе HTML5. Для конечных пользователей консоли vCloud Director весь интерфейс был переведен на HTML5, были значительно переработанные портлеты, чтобы больше соответствовать выполняемым рабочим процессам. Для сервис-провайдеров был улучшен интерфейс централизованного мониторинга и контроля над клиентами и их задачами.
- Перепроектированная ролевая модель доступа (Role-Based Access Control, RBAC). Фреймворк RBAC был полностью переделан, чтобы уменьшить время на выполнение задач по назначению и делегированию доступа сервис-провайдерами. RBAC реализует более реалистичную модель назначения прав, удобен в эксплуатации и имеет хороший уровень гранулярности разрешений.
- Функции Self-Service Data Protection для решения Dell EMC Avamar. Через интерфейс vCD сервис-провайдеры могут управлять функциями защиты данных Dell EMC Avamar. Это реализует поддержку облачных сред, множества клиентов и функций дедупликации хранилищ при выполнении операций по резервному копированию виртуальных машин.
- Функции развертывания vCloud Director в виде виртуального модуля (Virtual Appliance). Это позволяет интегрировать решение vCloud Director с другими продуктами по управлению виртуальным дата-центром (например, vRealize Operations), а также упростить процедуру развертывания, обновления и обслуживания жизненного цикла серверов vCD в целом.[6]
VMware vCloud Director 9.1
13 марта 2018 года компания VMware представила vCloud Director 9.1.
Продолжение перехода на технологию HTML5
Основной акцент был сделан на улучшение средств веб-интерфейса для клиентов. Были сделаны следующие улучшения:
- Плагин Client Integration Plugin (CIP) для управления загрузками, в том числе виртуальных модулей OVF/OVA:
- Портал навигации по нескольким площадкам (виртуальным датацентрам):
- Простые воркфлоу создания виртуальной машины и виртуального сервиса vApp:
Поддержка утилиты VM Remote Console (VMRC) для соединения с консолью ВМ
Теперь в контекстном меню ВМ можно скачать VMRC и запустить ее отдельно для доступа к консоли ВМ (нет необходимости в использовании vSphere CIP на HTML5-портале).
Интеграция с vRealize Orchestrator
Теперь через Content или Service Library можно внедрять, настраивать и исполнять основные воркфлоу решения vRealize Orchestrator.
Поддержка Python SDK и vCD-CLI
Теперь в vCloud Director появилось еще больше средств автоматизации на базе Python для операций как клиентов, так и сервис-провайдера. Более подробно об этом можно узнать вот тут.
Container Service Extension
vCloud Director теперь обеспечивает управление жизненным циклом контейнеров кластеров K8s через расширение Container Service Extension (CSE). Узлы кластеров K8s обрабатываются точно так же, как и виртуальные машины. Поэтому теперь процесс управления контейнерами и ВМ единый.
Поддержка запросов SR-IOV / NFV
vCloud Director для клиентов, использующих виртуальные машины с критическими требованиями к низкому значению latency. Также появилась поддержка Large Page VM.
FIPS Mode for NSX
Поддержка FIPS появилась еще в NSX 6.3.0, но теперь интеграция появилась в графическом интерфейсе vCloud Director (на уровне edge gateway).
Прочие изменения
Также администраторам vCD следует учитывать следующие изменения:
- Переход на Cassandra 3.x для механизма метрик.
- Прекращение поддержки Oracle Database (9.1 - это последний релиз, который поддерживает БД Oracle).
- Прекращение поддержки vCloud API 1.5 и 5.1 уже в этом релизе.
- Админский интерфейс все еще построен на базе Flex, переход на HTML5 будет произведен позже (пока на базе этой технологии построены только регистрация vRO и мастер создания content library).
- Совсем скоро выйдут патчи для Usage Meter и vCloud Director Extender, которые позволят поддерживать этот релиз vCD. Следите за обновлениями.
2015: VMware выпустит бета-версию vCloud Director 8.0
21 мая 2015 года компания VMware анонсировала близкий по времени выпуск бета-версии vCloud Director 8.0.
Компания сообщала об отказе от дальнейшей разработки продукта с 30 сентября 2013 года.
Структура VMware vCloud Director, 2015
Заявленные возможности программного решения:
- поддержка vSphere 6.0 и совместимость с решением для виртуализации сетей NSX 6.1.
- шаблоны Virtual Data Center (VDC) для возможности использования портала самообслуживания пользователями самостоятельно.
- улучшение юзабилити виртуальных сервисов (vApp). Ожидается поддержка работы приложений в контейнерах.
- ограничения параметров ВМ (использование ресурсов), чтобы гибко управлять потреблением физических ресурсов в многопользовательской облачной среде.
- поддержка провайдеров аутентификации OAuth
- улучшения процессов развертывания и автоматизации за счет поддержки нового плагина vRealize Orchestrator Plugin.
Продукт будет доступен для загрузки с 1 июня 2015 года.
2013
VMware vCloud Director 5.5
(Данные актуальны на сентябрь 2013 года)
- Официальная поддержка vCloud Director в виде виртуального модуля (VCD 5.5 Virtual Appliance), однако по-прежнему не для производственной среды.
- Возможность общего доступа к каталогу и синхронизации.
- Поддержка версий объектов.
- Улучшенное развертывание виртуальных сервисов vApp и поддержка их жизненного цикла.
- Поддержка клонирования vApp и состояния их памяти.
- Улучшения OVF import/export.
Интеграция Veeam с VMware
Компания Veeam Software, поставщик инновационных решений для защиты и восстановления данных и управления виртуальными средами VMware vSpher и Microsoft Hyper-V, объявила в феврале 2013 года о расширении поддержки VMware vCloud Director.
Являясь партнером VMware уровня Elite по программе VMware Technology Alliance Partner, Veeam всегда активно участвует в развитии решений для платформы vSphere. Расширенная поддержка vCloud Director - еще один пример политики, направленной на интеграцию с инновационными технологиями VMware.
Новая интеграция расширит возможности Veeam в поддержке vCloud Director, которая в настоящее время включает в себя возможность резервного копирования, восстановления и репликации виртуальных машин (ВМ), управляемых vCloud Director.
vCloud Director API позволит отображать инфраструктуру vCloud Director напрямую в Veeam Backup & Replication™, делать резервные копии всех компонентов и атрибутов, а также восстанавливать vApps и виртуальные машины прямо в инфраструктуру vCloud Director, включая поддержку восстановление виртуальных машин, развернутых с помощью технологии быстрого клонирования.
Новые функции используют существующую инфраструктуру резервного копирования Veeam и интегрированы непосредственно в консоль резервного копирования. Это готовое решение, которое полностью поддерживается Veeam, а также может быть расширено клиентами и партнерами.
Мощное, простое в использовании и доступное решение Veeam Backup & Replication на протяжении многих лет предоставляет организациям возможность использовать все преимущества виртуализации, обеспечивая надежное резервное копирование и быстрое восстановление виртуальных машин.
Запуск компанией Veeam в 2010 году технологии vPower® позволил ускорить процесс виртуализации критических приложений, предлагая такие возможности, как мгновенное восстановление на уровне ВМ Instant File-Level Recovery, решение SureBackup и универсальное приложение для восстановления объектов приложений Universal Application-Item Recovery (U-AIR). Раньше эти задачи были слишком сложными или просто невозможными для выполнения в физической среде. Благодаря расширению поддержки vCloud Director, решение резервного копирования и восстановления Veeam становится более эффективным на новом этапе развития технологий виртуализации, когда компании, в первую очередь, крупного и среднего бизнеса, все чаще используют облачные вычисления.
Усовершенствованная поддержка vCloud Director позволит заказчикам также упорядочить системы резервного копирования и восстановления для поставщиков удаленного управления услугами (Managed Service Providers, MSPs), которые используют vCloud Director для обслуживания и управления облачными средами своих клиентов.
2012: VMware vCloud Director 5.1
2011: VMware vCloud Director 1.5
Поддерживая принцип самообслуживания при предоставлении инфраструктурных услуг из внутренних и внешних источников, VMware vCloud Director 1.5 позволит ИТ-специалистам существенно сократить время ввода в эксплуатацию новых серверов. Возможности клонирования Linked Clone сократят срок создания сервера до пяти секунд, одновременно снижая стоимость хранения на 60% и предоставляя возможности для управления ресурсами из единого центра.
Примечания
- ↑ Вышла версия VMware Cloud Director 10.4
- ↑ VMware выпустила обновление Object Storage Extension 2.1.1
- ↑ VMware объявила о выпуске Object Storage Extension 2.1
- ↑ Вышел VMware Cloud Director 10.1 - что нового?
- ↑ Анонсы VMworld 2019 - часть 5. Новые возможности VMware vCloud Director 10
- ↑ Анонсы VMworld 2018 - новая версия VMware vCloud Director 9.5 для сервис-провайдеров
| Заказчик | Интегратор | Год | Проект |
|---|---|---|---|
| - Ascensia Diabetes Care (Асцензия Диабетическая продукция) | ActiveCloud by Softline (АктивХост РУ) | 2018.09 | ![]() |
| - Аэролабс | Cloud4Y (ООО Флекс) | 2017.09 | ![]() |
| - Rytangle | Cloud4Y (ООО Флекс) | 2017.09 | ![]() |






